Case Study
How DealNews Migrated 1M+ Contacts and Automated High-Volume Email at Scale
UNIFY & SCALE:
Replacing Sailthru and Salesforce with a unified HubSpot platform
The Client
DealNews is a consumer e-commerce media company operating dealnews.com, a deal-discovery platform that drives affiliate revenue through curated product offers, daily newsletters, and lifecycle-based email programs targeting an audience of millions of active subscribers. Prior to engaging Aptitude 8, DealNews operated across a fragmented stack consisting of Salesforce for B2B CRM, Sailthru for B2C email and lifecycle management, and a custom CMS tightly coupled to affiliate tracking and inventory logic. DealNews engaged Aptitude 8 to execute a full platform migration to HubSpot, consolidating CRM, Marketing Hub, and Service Hub while preserving the operational integrity of their high-volume daily email programs.
The Challenge
- Sailthru managed 600K+ B2C contacts across templated, automated, and hand-curated daily email sends without HubSpot equivalent architecture in place
- Salesforce held B2B lead and opportunity data that had never been integrated with B2C contact behavior or marketing attribution
- Daily newsletter sends at 300K–390K volumes required dedicated IP infrastructure, transactional email separation, and programmable template logic not native to HubSpot out of the box
- Lifecycle optimizer automations in Sailthru used behavioral segmentation that needed to be reconstructed natively in HubSpot workflows
- NetSuite integration for closed-won deal fulfillment had no existing middleware and required bidirectional sync across deals, line items, and ticket records
-
Limited Control
-
Limited Control
-
Limited Control
The Solution
Phase 1 — Discovery & Alignment
- Audited Sailthru email architecture across seven recurring programs including DealNews Morning, Select Personalized, and Re-Engagement sequences
- Documented contact tier requirements for 600K+ B2C subscribers and 20x marketing contact tier increase in HubSpot
- Evaluated Syncari and Workato as middleware options for NetSuite closed-won synchronization
- Mapped Sailthru lifecycle optimizers to HubSpot workflow logic including re-engagement thresholds and engagement filtering
Phase 2 — System Design & Data Modeling
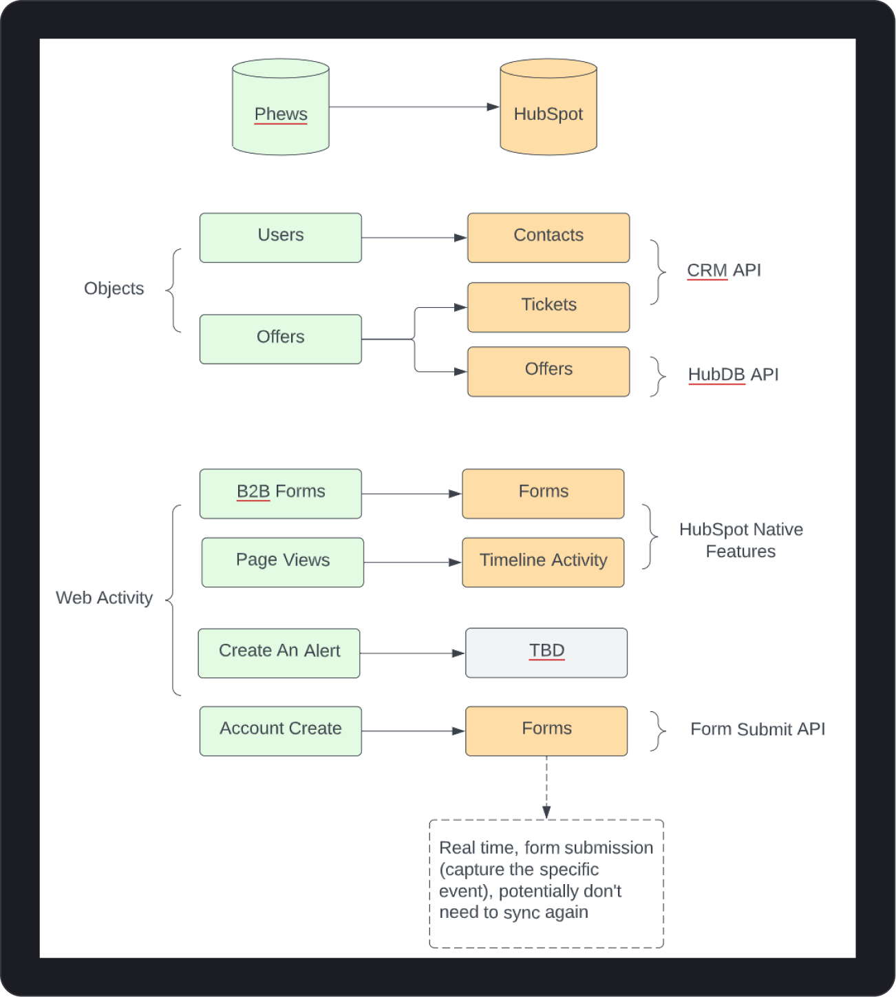
- Configured CRM schema including standard objects, five custom objects, and associations across deals, contacts, companies, and line items
- Defined HubDB tables for inventory management aligned to CMS feed structure and affiliate tracking logic
- Designed lifecycle stages and segmentation properties to replicate Sailthru smart list behavior in HubSpot
- Built subscription type architecture and opt-out management pages aligned to existing Sailthru list structures
Phase 3 — Implementation and Integration
- Migrated up to 500K Salesforce records and 600K Sailthru B2C contacts with segmentation properties for newsletter assignment and preference filtering
- Configured Syncari to generate NetSuite sales orders from closed-won deals in a 1-1-1 relationship across deals, closed-won items, and tickets
- Built programmable email templates with LiveIntent ad integration for DealNews Morning and Select Personalized daily sends
- Integrated ViralSweep for sweepstakes contact capture and lifecycle enrollment into HubSpot subscription lists
Phase 4 — Reporting and Training
- Built email reporting dashboards tracking opens, clicks, and CTR across all automated newsletter programs
- Configured attribution model supporting B2B pipeline and B2C cost-per-lead reporting across paid and organic channels
- Delivered live training on HubSpot CRM, Marketing Hub, and Service Hub for DealNews content, sales, and support teams
- Produced documentation for NetSuite integration logic, ticket cancellation, expired credit automation, and closed-won item record management
The Outcome
- 600K+ B2C contacts migrated from Sailthru with segmentation properties and subscription assignments preserved across all newsletter programs
- Daily automated sends at 300K–390K volumes operating in HubSpot with programmable templates and LiveIntent ad integration active
- NetSuite integration processing closed-won deals into sales orders, invoices, and payment records via Syncari with bidirectional ticket fulfillment sync
- Ticket cancellation and expired credit workflows reduced manual intervention across SMB and Enterprise pipelines
- Attribution model enabled B2B and B2C performance visibility within HubSpot for the first time across a unified platform
Strategic Impact
- HubSpot platform scales B2C email volume beyond current send levels without re-architecting the contact or subscription model
- Syncari governance establishes a reliable financial data pipeline, reducing manual order entry risk across deal close workflows
- Attribution infrastructure ties marketing investment to measurable B2B pipeline and B2C subscriber acquisition outcomes
- Training and documentation transferred operational ownership with documented procedures for ticket cancellation, credit fulfillment, and inventory management
B2C Contacts Migrated
Full segmentation and subscription data preserved from Sailthru.
Daily Email Volume
Automated newsletter sends across all active programs in HubSpot.
Systems Integrated
HubSpot, NetSuite via Syncari, and Phews connected in production.
Custom Objects Built
CRM schema extended to support deal, credit, and fulfillment logic.
The Tools
New Tech Stack
HOW WE SET YOU UP FOR SUCCESS
Next Steps
Aptitude 8 structured the DealNews engagement to deliver operational continuity during migration while building a HubSpot architecture capable of supporting long-term scale across B2B and B2C programs. Governance was applied across every layer, from custom object schema and field-level security to Syncari pipeline logic, ensuring data integrity across NetSuite, HubSpot, and the client's custom CMS without manual reconciliation. Documentation, recorded training, and a two-month retainer transferred full operational ownership to the DealNews team across high-volume email, credit fulfillment, and NetSuite sync workflows.
About Aptitude 8
Implement. Integrate. Optimize.
Aptitude 8 is a technical consulting firm that helps companies make their business process, and the tools they use to deliver it, a competitive advantage. In today's business environment, the experience your customers have when buying from you is just as important as what you're selling. We build it better.
.png?width=552&height=88&name=aptitude8%20-%20standard%20-%20White%20-%20LG%20(1).png)